Con usuario y contraseña accedemos al Administrador de usuarios

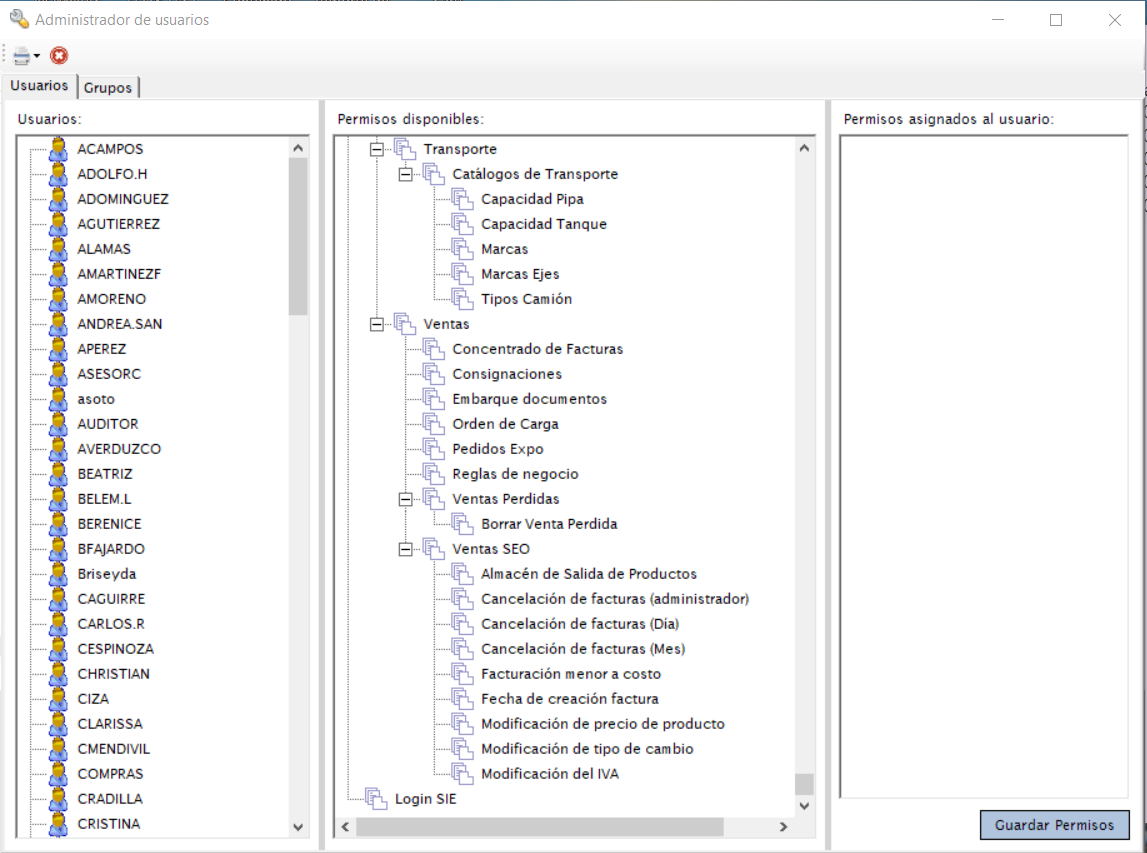
En la pestaña USUARIOS, la parte izquierda de nuestra pantalla es donde aparecen los usuarios identificados por NICK name:

En la parte central de la misma pestaña aparecen de forma estructurada el menú del sistema y su submenú correspondiente (ordenados alfabéticamente):

Ejemplo:
En la parte derecha se muestran los permisos adicionales del usuario seleccionado, Si no tenemos seleccionado a ningún usuario no se mostrará información.

En la pestaña Grupos Se encontrarán los permisos agrupados ya sea por ROLES o por PUESTOS de la empresa, esto para asignar un determinado conjunto de actividades permitidas según la persona que usara el sistema:
En la parte central de la misma pestaña aparecen de forma estructurada el menú del sistema y su submenú correspondiente (ordenados alfabéticamente):


En la parte derecha se muestran los permisos adicionales del usuario seleccionado:

Es recomendable basarnos en los grupos de permisos ya establecidos para asignar a nuevos usuarios.
AGREGAR NUEVO USUARIO:
Desde la pestaña USUARIOS:
Damos clic derecho a cualquier Nick en la opcion AGREGAR

Nos aparecerá un recuadro:
Llenamos los datos de nombre y usuario, para definir la contraseña se da clic en el circulo de la derecha:
En la parte de los Almacenes asociados (para accesar), se da clic en el circulo de la derecha para abrir la pantalla de almacenes:
Al seleccionar uno damos doble clic o en la flecha Para agregarlo
Si uno de ellos es incorrecto, se da clic en la flecha hacia la izquierda:
Si deseamos agregar todos los almacenes, se da clic en:
Lo mismo si se desean quitar, se da clic a la doble flecha que apunta a la izquierda:
Una vez agregados se da clic en ACEPTAR.
Se aplica el mismo procedimiento para los Almacenes Destino (para ordenes de Salida).
Usuarios supervisados, se utiliza para las Solicitudes de productos en Consumo interno asi como en las cotizaciones para clientes, si el Usuario a dar de alta es supervisor, se le podrán asignar subordinados, para que solo vea las operaciones de estos mismos asi como poder autorizarles procesos.
Con clic en el circulo desplegará la pantalla para agregar a los usuarios seleccionados:
Una vez agregados se da clic en ACEPTAR.
El tipo de usuario es donde se asignaran los permisos segun los GRUPOS que existan:
NOTA: Se tiene que agregar al menos un rol de usuario.
Una vez agregados se da clic en ACEPTAR.
Automáticamente aparecerá en la lista de la izquierda.
Si se desean agregar permisos adicionales al usuario, lo elejimos y cuando identificamos el permiso que deseamos agregar podemos arrastrarlo a la columna de la derecha o dar clic decho AGREGAR:
Este se mostrará en la columna de permisos. Si se desea agregar todo el nodo, se da clic en AGREGAR TODO EL NODO.
Al finalizar la asignación de permisos adicionales se debe dar clic en